Ejemplo de control luces almacén dividido en 3 zonas en las que se controlará el encendido mediante una pantalla táctil. Programado en TIA Portal y conexionado de variables entre PLC y HMI mediante TIA Portal.
Control luces almacén mediante pantalla táctil en un almacén.
El objetivo es controlar la iluminación desde una pantalla HMI en la que se representarán las zonas del almacén y mediante botones de encendido y apagado se podrán controlar las mismas. Mediante un sinóptico veremos en todo momento las luces que están encendidas.
Componentes hardware utilizados.
LUZ1_ZONA1 Q0.0
LUZ1_ZONA2 Q0.1
LUZ1_ZONA3 Q0.2
LUZ2_ZONA1 Q0.3
LUZ2_ZONA2 Q0.4
LUZ2_ZONA3 Q0.5
El programa descargable está implementado en una CPU 1214C con versión de Firmware V4.1 y una pantalla HMI modelo KTP400 comfort con Firmware V13.0.1, Pero fácilmente se puede cambiar el modelo y la versión una vez abierto el proyecto, en la “Configuración de dispositivos”.
Puedes encontrar ejemplos de programación para descargar en la zona de "Descargas". Ejemplos en MicroWin, en Step 7, en LOGO y en TIA Portal, para CPU y HMI. Ejemplos de aplicaciones reales, configuraciones, simulaciones, etc...
Componentes software utilizados.
Entradas del PLC: no se utilizan entradas físicas; solo se utilizará el HMI.
Salida del PLC que controlará la luz de cada zona…
Funciones FC: para dividir cada zona en su propia función.
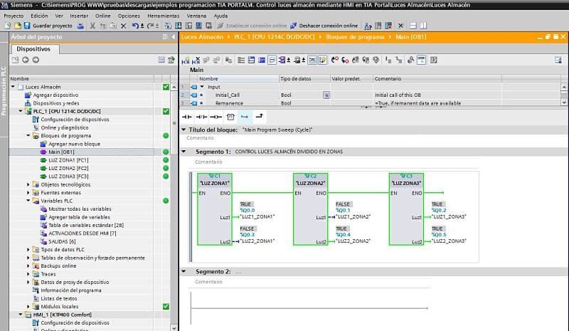
Secuencia de programación del control luces almacén en TIA Portal.
La programación seguirá la siguiente secuencia:
Existen 3 zonas de alumbrado. Dentro de cada zona hay 2 zonas de iluminación. Para ello, dentro de cada zona, en la HMI tendremos 2 interruptores de encendido.
En el programa de la CPU se utiliza un FC para cada zona, con variables de salida de manera que en el OB1 en la llamada a cada FC se introducirá la salida física correspondiente a cada FC.
Desde la imagen principal podremos acceder a cada una de las zonas de alumbrado y a un sinóptico donde se verán qué luces hay encendidas en concreto en cada zona. También habrá un botón para habilitar el ahorro energético para evitar que se enciendan todas las luces de una zona.
Cuando activemos el “Ahorro energético”, se inhabilitan unas luminarias de cada zona, para evitar consumos innecesarios de todas las luces.
Zona 1.
La luz 1 se encenderá y apagará con el interruptor.
La luz 2 solo se encenderá si el “Ahorro energético” no está activado.
Zona 2.
La luz 1 solo se encenderá si el “Ahorro energético” no está activado.
La luz 2 se encenderá y apagará con el interruptor.
Zona 3.
La luz 1 se encenderá y apagará con el interruptor.
La luz 2 solo se encenderá si el “Ahorro energético” no está activado.
Características Ethernet para la conexión a la CPU y a la HMI.
Se establece una conexión ethernet entre ambos dispositivos para transferir variables del proyecto de PLC al HMI y viceversa.
Se ha establecido por defecto una dirección IP para la conexión Ethernet.
PLC S7-1200:
Dirección IP: 192.168.0.100
HMI KTP400 Comfort:
Dirección IP: 192.168.1.100
Hay que tenerlo en cuenta a la hora de conectarse del PC a la CPU y HMI y viceversa.
Descarga el ejemplo directamente en el siguiente LINK de la zona de «DESCARGAS»:










